โEvery year againโ
Merry Christmas to All of You here!
!

Best posts made by HornOxx
-
Best wishes for the 2024 Christmas Season!
Hi All
First Advent - Just in time for the start of the 2024 Christmas season, I wish you all a wonderful Christmas season with this nutcracker and have a good time...
[completely done with native SketchUp 2023 Pro / the hair and beard are made with Make Fur Plugin / only the walnut is taken from the 3D Warehouse: https://3dwarehouse.sketchup.com/.../898798a4-6a88.../Walnut
The image shown is also native SkethUp export, but overlaid with an Enscape render to get a slight sheen to the surfaces and edited in Affinity Photo 2]
Best!!
-
A small just for fun animation, made with Fredo6's Animator Plugin
Hi All
A small just for fun animation, made with Fredo6's Animator plugin.
Although I always struggle with the incredible amount of options and buttons of this plugin from Fredo6 I love this tool. My simple and certainly a bit silly example should motivate other users to consider using this plugin because itยดs potential is so huge. It's also a good example of what SketchUp, with the right plugin of course, is capable of...
[SketchUp 2023 + Fredo6's Animator plugin, the video is made with a front-view scene without perspective. Image editing is done with Affinity Photo 2, Video edit is made with CapCut (which in this case only meant to merge 330 JPGs and add some sound mp3s), link to Fredo6ยดs Animator Plugin on Sketchucation]

Best -
A Car Park (again!)
Hi All
I don't even know how many car parks I've posted here over the years โ so, here we go again
I love this particular task โ the scenes are always clearly defined, naturally limited by the outer walls. This almost reduces the effort to zero in most cases for the often very tedious task of creating scenic backgrounds. As a rule, these types of buildings are very similar. So if you have a certain repertoire of the components and assets typically required here, and if there is also a certain and usually given building grid, you can make rapid progress, regardless of whether there are only 300 parking spaces or 3000.
Nowadays, I focus only on specific features of each project, such as the nature of the entry and exit car ramps or the special drive-in or drive-out situations, but no longer on the actual size of the facility.[SkUp2025 Pro / Enscape / Affinity Photo]

-
WIP / Visualisation of a Green Wall Facade System.
Hi
This Green-Wall-system is based on facade anchors and wires stretched between them. Somehow quite similar to any real actual planting method later on this model-visu approach results in a vegetation system that inevitably has to be achieved by using a linear helix-spline-curve based generation method rather than any surface filling method.
I first tried to use 3D plant models, but they were unsuitable due to the sheer amount of geometry. Instead, I used about 5 small fast and sloppy done test-PNG images to imitate the plants.[SkUp2023/ Random Tools by Alex Schreyer/ Helix along Curve by 3Dalbertsoft/ Scale and Rotate Multiple by Chris Fullmer (which btw is a tool I love!)/ Enscape/ Affinity Photo2]
(the pictures below show my initial approach, which I am very happy with so far.)

-
Advent Wreath
Hi All
It's incredible that an absurdly high number of distributions of one single PNG component, created with wonderful parametric plugins, ultimately resulted in what I think is a rather attractive Advent Wreath.
[SkUp 2023 Pro / Plugins: Radnom Tools, Helix along Curve, Scale and Rotate multiple / Enscape Render / Affinity Photo 2]
Yes, it's still a bit early for Christmas decorations, but since I'm going to a very nice St. Martin's market near me today, which somehow marks the start of Advent for me, I'm taking this as an opportunity to post this as my obligatory Christmas doodle this year.
Best!


-
EasyOffset / my new plugin #3
Hello everyone, just to let you know,
I have just released my third plugin, โEasyOffsetโ.
It is another very simple offset tool that joins the ranks of existing offset tools that I also use all the time.
EasyOffset creates offsets for one or more selected faces: outward by entering a positive numerical value or inward by entering a negative numerical value โ nothing more, nothing less, robust and fast, no smart features or multiple offsets at the same time. Not necessarily the reinventing the the wheel
, but again free and still good enough to share here and for me the first time I had ever created an icon bar.
Like my other plugins, it was developed over the last few months based on my everyday tasks.
SketchUp Plugins | PluginStore | SketchUcation
SketchUp Plugin and Extension Store by SketchUcation provides free downloads of hundreds of SketchUp extensions and plugins
(sketchucation.com)

-
A little Fun Exercise
Hi All
finally I took some time for a little fun exercise again. Some robot pretending to be a Roman centurion and I have no idea why
(Everything is native SketchUp with Fredo6's plugins such as FredoScale, Joint-Push-Pull and Curviloft or Anton Sยดs Copy Along Curve plugin. The shown image export is made with Affinity Photo 2)
-
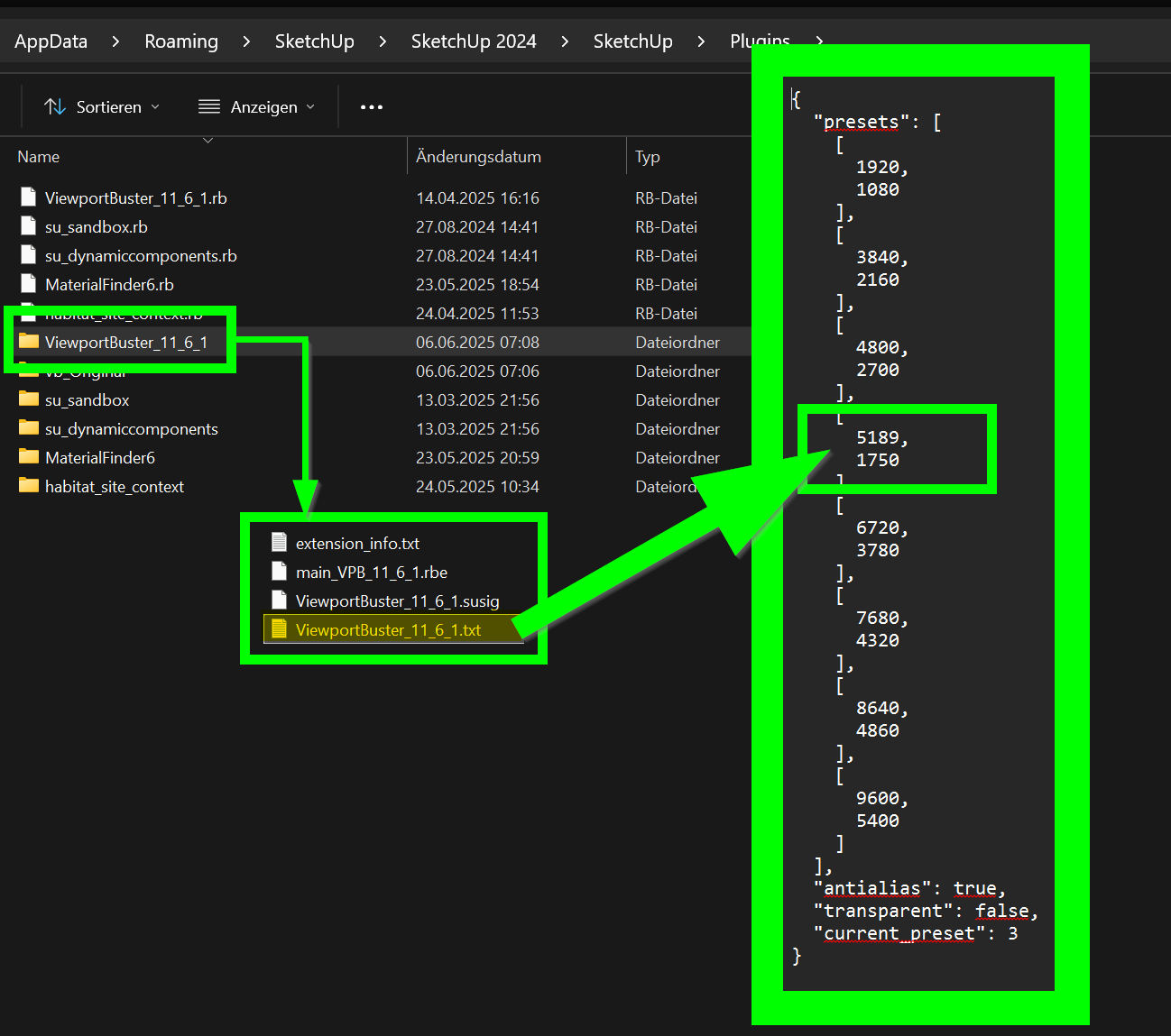
ViewportBuster - my first SketchUp Plugin
Hi all
Yesterday I actually managed to release my very first SketchUp plugin
"ViewportBuster".
Eventually it became what I wanted, what I needed and what I was able to achieve at all
it passed the guidelines of the SketchUp Extension Store and especially I am happy to share my tool as one possible PNG-exporting solution with this community, especially because my previous used plugin solution came from this place here!https://sketchucation.com/plugin/2902-viewportbuster
ViewportBuster is available as a free plugin.The target group for this Plugin are those who rely, like me, on a cross-team but nevertheless synchronised image data export out from native SketchUp.
ViewportBuster is the small PNG exporter tool that can support all those across workplaces of different people and their individual UI setups and the correspondingly always different viewports to ensure an always predictable and consistent identical PNG export result which can even be automated to a certain extent by using individually editable presets.
Such a standardisation and synchronisation of export image data can be advantageous for everyone, but especially for those who work in larger teams and feed their image data into any downstream and equally automated production process. This could be pre-configured layout tools (e.g. InDesign) or web applications etc...
(I have released ViewportBuster for Windows versions only - simply for lack of any Mac test environment)
For me this was a pretty long, exhausting but also interesting and inspiring journey and I have not only learned a lot but above all had a lot of fun!

Latest posts made by HornOxx
-
RE: SubD examples and models
@Rich-O-Brien said in SubD examples and models:
"never trust a cook that breaks the spaghetti to fit it in the pot."
so funny!

I'm so excited to see what Panixia is "cooking" up !!! -
RE: SubD examples and models
@panixia said in SubD examples and models:
@HornOxx said in SubD examples and models:
And then in such an accurate form
That's exactly where the plugin I'm developing in my spare time comes into play

Hey, I'm excited!
If you need a beta tester, let me know 
-
RE: SubD examples and models
Thanks, Panixia for adding your models above! (I had overlooked them and am very happy that you are giving us the opportunity to see them)
โTricky Ballโ was a significant understatementโyou first have to come up with the idea of editing a sphere in such a way that it looks like two interlocking hands rotated 90ยฐ! And then in such an accurate form. And I'm not even talking about your following amazing skills required to create those โridgesโ around the sphere-shape!
Respect! What a beautiful work.
-
RE: SubD examples and models
@panixia said in SubD examples and models:
A couple of spherical topology experiments)
...all of which are great!!! (I wonder how you made that second, very tricky ball)
-
RE: Modelling a tramway
again a great work! 
since I've "known" you, I can only see the trams at home (your Darmstadt work above) in a SketchUp modelling process!!!
-
RE: Many projects
...and it is clear that you are already an experienced "prompter" (does this word even exist?) โ given your good results, here and elsewhere


Thanks! -
RE: Many projects
...Thank you for this detailed presentation Jo-Ke โ you have more or less used these AI building blocks. Together with your model correction, your AI render is a great result.

-
RE: Many projects
Wonderful work โ a great building too! โ I would love to learn more about the SkUp process, e.g. how the AI model components are โconnectedโ to the SkUp model (only if that's okay with you).
Again: Great! -
RE: EasyOffset / my new plugin #3
Thanks for your feedback Glenn-at-home
Hmm, strange. I used also an inches default Master for testing. For me, entering inches (for example) works without any problems in the SU versions mentioned. Is there perhaps something wrong with my inch measurement entry and doesnยดt correspond to practice? For example: for 15 feet inward,would you write " -15 " or " -15' "?
(
by the way, this is a pretty complicated system for me to write)
